Disclaimer & Copyright
Notices; Optimized for the MS Edge
Narrative
on lakes/rivers within the Halifax municipality
Soil & Water Conservation Society of
Metro Halifax
Updated: November 03, 2021
Table of Contents:
Watersheds,
recreational uses, and miscellaneous
Note: Lakes
in capitals imply availability of bathymetric maps.
Any
potential restoration: Emphasis should be on
restoring lakes to their pre-cultural (i.e., modelled hindcast)
phosphorus concentrations in order to minimize any negative impacts from undue
cultural eutrophication. The
models have not been calibrated for highly coloured lakes (DOC
> 10 mg/l) due to humic and fulvic acids. Such lakes may have
relatively high background phosphorus concentrations. In many cases though, it may be
uneconomic/impractical to achieve such restoration.
Listing
of lakes within watersheds and miscellaneous
Blind Bay
headwaters, St. Margaret's Bay
- Flowchart (15
lakes & ponds); Predictive TP models
- Upper Trout, Lower Trout, Slough, Oak Hill,
Porcupine Pd., Canaan, Powers, Mosers Hill, Hoop Pole, Otter,
Barnframe, Murphys, Deep Cove, Lily, and Welsh
[Back]
Chezzetcook
Inlet headwaters
- Flowchart (33
lakes & ponds); Predictive TP models
- Fox, Knowlan, Triplet, Pine, Otter,
Gazette, Burnt, Lily Pad, Chezzetcook, R+pds., Gulf, Camp+North,
Thompson, Elbow, Sole, Pine, Canoe, Thief, Conrod-1, Long Bridge,
Grassy, PETPESWICK,
Granite, Lac aux Pattes, CHEZZETCOOK,
Roast, Miseners, Bell, Unnamed, Fiddle, Little, Petit Lac, Conrod-2,
and Gaetz
[Back]
Clam Bay headwaters
[Back]
Cole Harbour
headwaters
[Back]
[Back]
Dartmouth
Miscellaneous (for other lakes in Dartmouth, see the individual
watersheds)
- (5 lakes)
- CRANBERRY, Martin, ALBRO,
OATHILL,
and MAYNARD
- Other Dartmouth lakes are in the Cow Bay River, the Shubenacadie
River, and the Sullivan's Pond
watersheds
[Back]
[Back]
Halibut Bay
headwaters, Halifax Harbour
[Back]
Hubbards Cove
headwaters
- Flowchart (21
lakes & ponds); Predictive TP models
- Mountain, Camp, Rocky, Quacks, Brigley,
Vinegar, Otter Pds., Marsh, Birch, Shoal Mountain, Deep Mountain,
Centre, Little Kip Hill, Kip Hill, Caribou, Skinner, Pitch Pine, Duck
Pd., Dauphinees Mill (Chester), Sawler (Chester), and Dorey
[Back]
Jeddore Harbour
headwaters
- Flowchart (17
lakes & ponds); Predictive
TP models
- Oyster Point, Ned, Leader, Little-2, Fish,
Black Duck, Clearwater, Unnamed, Big Duck, Southeast Cove, Little-1,
Oyster Pd., Newcombes, Porcupine, Bull, Gossard, and Abrahams
[Back]
Ketch Harbour
headwaters
- Flowchart (11
lakes & ponds); Predictive TP models
- Clarks Pd., PORTUGUESE COVE, Little,
Cranberry Pd., Fourth Pd., Unnamed Pd., Semmidinger Pd., Cocked Hat
Pd., Third Pd., Second Pd., and First Pd.
[Back]
- Flowcharts (62 lakes & ponds) [1] and [2]; Predictive
TP models
- O'Brien, Bell, Miller Brook, Little No Good,
BECKWOOD, Little Camp, Camp, Cranberry, McKAY, Camphill + bogs, Nest
River, WILLIAMS, Eureka, East, Wisdom Mill, Egg, Beckwith, New Found,
Lamprey, Little Sixmile, Byron, Narrow, Tittle, Loon, Salmon R Long,
Porcupine, Woody, Crowbar, Barren, OTTER, Blue, Sparks, Moose, Camp,
West, Granite, Little Browns, McKay Pd., Browns, Jack Weeks, LEWIS,
MARTIN, McCoys Pd., Duck, Griswold, Mountain, ECHO, No Good,
Bear,
Turtle, Little, Winder, EAGLE, Rodgers Duck, Decoy, Preston Long,
Carter, Samson Carter Pd., Trimbel, Frog, and Little Gammon
[Back]
Little Salmon
River headwaters
- ... under development ...
[Back]
Moose Cove
headwaters
[Back]
Mushaboom
headwaters
[Back]
- Flowchart
(144 lakes & ponds); Predictive TP models
- River-1, Unnamed-1, Crooked-1, Martin-1,
Martin-2, Martin-3, Duke, Mc Grattans Pd, Devils Elbow, Lemmon, Little
Teakettle, Cox Flowage, Upper Mill, Pot, Farnell, Mill-1, Pug,
Hartshore, Moore, Sherlock, Dedication, Unnamed-2, 1st Pratt, 2nd
Pratt, Jennings, Fraser-1, Fraser-2, Fraser-3, Dry, Mill-2, Mill-3,
Unnamed-3, Unnamed-4, Watson, Unnamed-5, Unnamed-6, Lindsay, Brown-1,
Brookvale, Mc Keen, Brown-2, Unnamed-7, Unnamed-8, Cooks, Unnamed-9,
Unnamed-10, Crooked-2, Crocket, Cranberry, Little River, Grassy,
Rocky-1, Shaw Big, Higgins, Reid, Unnamed-11, McMullin, Tully, Murphys,
Milnes, Rocky-2, Otter, Eastern Run Waters, McCullough, DOLLAR,
Mud Pd, John Brayden, Mystery, Little Rocky, Rocky-3, Bruce, Trout,
Grant, Beaver, Clearwater, Big Pilgrim, Stillwater, Unnamed-12, Mitt,
Red, Unnamed-13, Fuller, Eastern Run, Grand, Pot, Grassy, Lay,
Unnamed-14, Unnamed-15, Christopher, Robinson, Hurley, Flat Iron,
Roberts Little, River-2, Unnamed-16, Murphy, Unnamed-17, Drummer,
Graham, George, Crow, Saddleback, Gillespie, Moose, Donkin, Loon,
Blair, Gibraltar, Lawrence, Sherriff, Cove, Johnson, East, West,
Centre, Water Lily, Mountain, Duck, Old Hrb Rd, White, Collins,
Campbells Pd, Caribou, Sparrow, Granite, Turtle, Bayer, Unnamed-18,
Eunice, Little, Unnamed-19, Unnamed-20, and Faulkner; and Williams,
Oyster Pd., Paddys Duck Pd., Duck, Long, Frostfish Br., Dooks, Goose,
Little, and Narrows
[Back]
Newcombe Brook
(Ship Harbour) watershed
- Flowchart (19
lakes & ponds); Predictive
TP models
- Green, Hatchet, Niagara, Unnamed, Otter,
Trout, Phillips Boot, Black Duck, Spectacle, Otter-1, Otter-2, Long,
Bare Rock, Brandy, Little, Lily Pd., Muskrat Pd., Pats Camp, and
Newcombe
[Back]
- Flowchart (32
lakes & ponds); Predictive TP models
- Thompsons Pd., Perrys Pd., COXS, Bartlett,
Masons Mill Pd., Flat, SCHMIDT, BAPTIZING, Duck Pd., Second, Cranberry,
Long-1, Maple, FRASER (urban), Morton, Long-2, Ash, Lewis, Ragged,
Black Duck Pds. (Urban), Lovett (urban), GOVERNOR
(urban), Six Mile, Half Mile (urban), Upper Marsh, Lower Marsh, Grassy,
Upper Five Bridge, Middle Five Bridge, Big Five Bridge, Moores, and
Gingerbread
[Back]
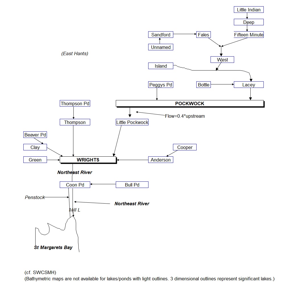
- Flowchart (23
lakes & ponds); Predictive TP models
- Little Indian (East Hants), Deep (East
Hants), Fifteen Minute (East Hants), Unnamed (East Hants), Sandford
(East Hants), Fales (East Hants), West (East Hants), Island (East
Hants), Bottle (East Hants), Lacey (East Hants), Peggys Pond (East
Hants), POCKWOCK,
Little Pockwock, Beaver
Pd., Clay, Green, Thompson Pd., Thompson, Cooper, Anderson, WRIGHTS,
Bull Pd., and Coon Pd.
[Back]
- Flowchart (22
lakes & Ponds); Predictive TP models
- Little Horseshoe, Three Finger, Big
Horseshoe, Flat, Little Cranberry, Big Cranberry, Crane, Ash, SUSIES,
Fox, QUARRY, Charlies, Charlies Pd., Belchers Pd., WASHMILL, Little
Kearney, McQuade, Hobsons Pd., Hobsons, KEARNEY,
Jack, and PAPERMILL
[Back]
- Flowchart (46
lakes & ponds); Predictive TP models
- Narrow, Sheas, Silver, Doyles, RUN, Round,
Cranberry, French, Bayer, Lizard, Bennett, Snowshoe, BLUFF, MOODY,
Harry, First, Second, Dryhill, Little Cranberry, Secret, Halfmoon,
Frederick, Weaver Hole, Sandy, Ragged, Fourth Pd., Third Pd., Little
Burnthill, Little Trout, Burnthill, Fish Br. Pd., SPRUCE
HILL,
Weavers North, Weavers South, HENRY, Donovan Pd., Governors (or Parr),
Grovers, Mud, Rocky Pd., Unnamed Pd-1, Grover, Unnamed Pd-2, Sheehan,
Little Pd., and Grand
[Back]
- Flowchart (24
lakes & ponds); Predictive TP models
- Grassy, Howe, Bottle, Quaver, Drews Trout
Pd., Little Moose, Crawford, Sugar Camp, Church-1, Roy, Farquhars,
Bear, Julien Pd., Duck, Church-2, PACES,
Scots, Scots Pd., Mill Pd., Dark, Catcha, Goose, Round, and Young
[Back]
- Flowchart (39
lakes & ponds); Predictive TP models
- North, Meadow Bk., Dark Pd., Horseshoe, No
Good, Round, Grassy, West Bk., Deadman, Hilltop, Deadman Is. Bk.,
Cousins, Ledwidge, Dark, Rocky, Y, Clump, Griswold, East Bk., Robert,
Rocky, Trout, Trout Bk., PORTERS-UPPER, Little, Forked Pd., Long Pd.,
Rocky, Grassy, Round, Grand, Mill, Teal Pd., Figure Eight, Caribou,
Goose, Snow, Smelt Bk., and PORTERS-LOWER
[Back]
- Flowchart (17
lakes & ponds); Predictive TP models
- Bayers, Cranberry Pd., Witherod, Hail Pd., LONG,
KIDSTON, Unnamed Pd., Roachs Pd., Flat, Duck Pd., Sheehan Pd., LONG
Pd., West Pine Island Pd., Upper Mud Pd., East Pine Island Pd., Lower
Mud Pd., and Powers Pd.
[Back]
- Flowchart (11
lakes); Predictive TP models
- Ragged, Blueberry, OTTER, Dick, BIG INDIAN,
Little Indian, Nichols, McDonald, Fiddle, Pantaloon, and WHITES
[Back]
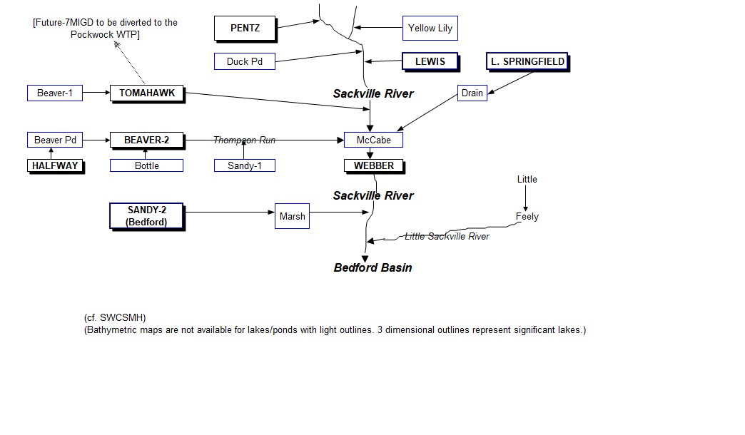
- Flowchart (17
lakes & ponds); Predictive TP models
- PENTZ (East Hants), Yellow Lily, Duck Pd.,
LEWIS, Beaver-1, TOMAHAWK, HALFWAY, Beaver Pd., BOTTLE,
Beaver-2, Sandy (Hammonds Plains), LITTLE
SPRINGFIELD, Drain, McCABE, WEBBER,
SANDY (Bedford), and Marsh
[Back]
Salmon River Lake
watershed, Jeddore
- Flowcharts (57 lakes & ponds) [I] and [II]
- Spider, Red, Big Tom, Scrabble, Hard
Scrabble, North West, McCaffrey, Unnamed-1, Pine, McCaffrey Long,
Dilman, Rocky-1, Piney, Duck Pd, Catamaran-1, Catamaran-2, Rocky-2,
Fuller, Officer's Camp, Brooks-1, Byron, Brooks-2, Little Tom, Wildcat,
ADMIRAL, Pine Grove, Otter Pd, Poplar, Spoon, Unnamed-2, Hartman, Bell,
Portapique, Fishing, Horseshoe, Moose Pd, Rabbits, Lily Pd, Unnamed-3,
Little Rock, Unnamed-4, Moose, Round, Mud, Skull Pd, East, Western R.
Pd, Richardson, Eastern R. Pd, Dooks Pd, Rocky-3, Logging, Logging Pd,
Tomson, Round Pd, Maskell Pd, and SALMON RIVER LAKE
[Back]
Sheet Harbour
headwaters
[Back]
Sheet Harbour-
Northwest Arm headwaters
- Flowcharta (74 lakes & ponds) [I] and [II]
- Sand, Burke, Cope Flowage, Kent-1, Upper
Fisher, Fisher, Pat, Grassy-1, Rocky Brook, Unnamed-1, Unnamed-2, Upper
Beaver, Middle Beaver, Lower Beaver, Kent-2, River, McGregor, Cope Pd,
Brandon, Tent, Lawlor, Upper-1, Upper-2, Unnamed-3, West, Crusher,
Unnamed-4, Mud-1, Tait, Unnamed-5, Jakes, Mud-2, Lake Dan, Unnamed-6,
Unnamed-7, Black Brook, Unnamed-8, Unnamed-9, Unnamed-10, Yellow,
Butler, First Essen, Second Essen, Grassy-2, Rocky-1, Lucifer, Otter,
Upper Kidney, Lower Kidney, Atlanta, Unnamed-11, Unnamed-12, Southwest,
Grassy-3, Unnamed-13, Unnamed-14, Blackie, Lake Alma, Unnamed-15,
Unnamed-16, Union Dam, Nowlan, Unnamed-17, Unnamed-18, Sam Northwest,
Long, Sam Northeast, Sam Grassy, Sam, Rocky-2, Unnamed-19, Falls West
Hill, Sheet Harbour Lake, and Coon
[Back]
Ship Harbour River
watershed
- Flowcharts (67 lakes, ponds & rivers) [1] and [2]; Predictive TP
models
- Mud, Burkner, Black Duck, Long, McLeod,
Dollar, Keith (Ryder), Butcher, Grassy, Fairbank, Grassy, Long, Moose
R., Square, Cope, Rocky, Philip, Boot, Loon Pd., Scraggy, South Twin,
North Twin, Dreadnought, Melvin, Sucker, Shea L. Br., Maple Hill, Ash
Hill, (Upper) Fish R., Big Ass, Gold, Stillwater, Faulkner, (Lower)
Fish R., Trout, Big, Loon, Shaw, Little, Cranberry, Ship Harbour Long,
Little Hartman, Mitchells Hill, South, Dry, Island, Flat, Mill Br.,
Porcupine Pd., Little Lily Pd., Sal Pd., Webber, Hook, Level Spot,
CHARLOTTE, Second, Little Mud, Grassy-1, Cranberry, Spider, Dam, Duck,
Grassy-2, Unnamed-1, Unnamed-2, Mikes Flowage, Bait, Cowan Mill Pd.,
and Weeks
[Back]
- Flowchart (61
lakes & ponds); Predictive TP models
- Preeper Big, King/Queen, Juniper, Rocky, L.
Red Trout, Granite, L. Soldier, SOLDIER, MILLER, CRANBERRY, LOON, CHARLES, Spriggs,
Skerry Pd., FIRST, ROCKY,
SECOND, THIRD,
THREE MILE, POWDER MILL, WILLIAM,
Willis, Perry, Muddy Pd., THOMAS, A,
Lizard-1, FLETCHER, SPRINGFIELD,
Lisle, Wilson, Horseshoe, FENERTY,
LEWIS, SAVAGE, Nicholson, Square, Hamilton, TUCKER, Hawkin Hall,
Rasley, Duck, Cranberry, Sandy, Crotched, BEAVERBANK, BARRETT, Duck
Pd., Beaver Pd., KINSAC, FISH,
Kelly Long, Kelly, Golden, Haunted, Lizard-2, Oak, Ash, Whites,
Rocky-1, and Shubenacadie GRAND (Wellington)
- The Shubenacadie
song (i.e., the Stonemason's song) on video followed by the Land of
the Silver Birch
[Back]
St. Margarets
Miscellaneous lakes
- Flowchart (25
lakes & ponds); Predictive TP models
- Brine, Fraser, Unnamed Pd., Little,
Boutiliers, Nowlan, Unnamed-2, Forth, Unnamed-1, Selena Pd., Third,
Peggys Cove Long, Second, First, Long Canal, Canal, Little Chain, Big
Chain, Grassy, Powers, Long, Corneys, Corneys Little, St Margarets Bay
Long, and Big
[Back]
[Back]
- Flowchart (25
lakes & ponds); Predictive TP models
-
Peters, Flat, Back, HATCHET,
McGRATH,
Loon, Duck, Moosehorn, Third, Fourth, Muskrat Pd., Porcupine Pd.,
Shellbird, Dadies, Little, Little Brophy, Brophys Back, Long Pd.,
Brophys Front, Quarry, Unnamed-1, Unnamed-2, Unnamed-3, Whale Cove, and
Round Pd.
[Back]
Western
Region- miscellaneous, HRM
[Back]
[Back]
- Flowchart (16
lakes); Predictive TP models
- Upper Sheldrake, Camp Hill, SHELDRAKE, Pot,
CRANBERRY, Black Point, Frederick, LIZARD, FIVE
ISLAND, Birch Hill, HUBLEY BIG,
Long,
Croucher, Gates, Millyard, and Albert Bridge
[Back]
We salute the Chebucto
Community Net (CCN) of Halifax, Nova Scotia, Canada for
hosting our web site, and we applaud its volunteers for their devotion
in making `CCN' the best community net in the world